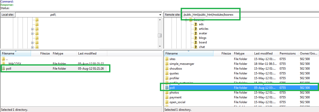
I have attempted to install about 3 - 4 mods and I seem to be unsuccessful. Idk what I could be doing wrong. Using Filezilla to upload and have also used this tutorial to install the mods.
http://www.boonex.com/trac/dolphin/wiki/TutorialHowToInstallThirdPartyDolphinModules
I have tried so many times to install, but they are not showing up on my dolphin panel as "not installed modules."
Any other places to check for issues?
Thanks in advance.
