I'm not sure what I'm doing wrong. None of the information about a person (height, hair, DOB, etc.) except for the "Description" shows on the Profile or Profile Info page.
I checked the Fields Builder and it looks right there. But in the Page Builder I don't have the option to have the information displayed.
How do I get it to show on profile and/or profile info page?
|
there are three - i think - sections to the profile view page. One is from the admin view, one is the member viewing their own profile, and the third is a visitor view of the profile view.
if you are looking at the profile while logged in as admin, make sure that you have moved the appropriate blocks to the active area with the checkbox for admin selected.
and so on and so forth for the other two options.
caredesign.net |
there are three - i think - sections to the profile view page. One is from the admin view, one is the member viewing their own profile, and the third is a visitor view of the profile view.
if you are looking at the profile while logged in as admin, make sure that you have moved the appropriate blocks to the active area with the checkbox for admin selected.
and so on and so forth for the other two options.
I tried to view as member, admin, and visitor. None of the settings or views seems to change anything.
|
also, if the fields are empty, the blocks wont show at all caredesign.net |
also, if the fields are empty, the blocks wont show at all
The fields are not empty.
|
I'm adding a few images to see if someone can give me some guidance.
I'm guessing that in the builder I should be able to show other blocks. Do I have to create them or should they already be there?
|
Did you goto your page builder and profile blocks and add the blocks to your profile info page? |
Did you goto your page builder and profile blocks and add the blocks to your profile info page?
I'm not sure what you're asking. I don't have the blocks on the profile or profile info page (see attached images above).
|
Ok in your profile fields. You added what i am looking for and what I look like.. If you go to: /administration/pageBuilder.php?Page=profile_info
Do you see your block in inactive or did you move them up?
You have a few steps to do to add profile fields.. One of course is your making the profile questions for each group as you did.. Then you have to edit each of your field in the view part.. that way you don't get the _ in your fields.. after that you have to go make them active in the builder>Page info and move them up..
|
Well this is how it is suppose to work.
In the fields builder there are normally two default headers.
General Info and Misc Info.
You will find blocks that display the columns data in the page builders in the profile section. One of them, General info you have in your screenshot in the page builder on the left column. You don't need that block anymore. You can drag it out because you removed that section in the profile fields builder.
You have changed all of the header columns in the fields builder. There are suppose to be matching blocks in the page builders profile page to match each of those columns but you don't have them.
This may be a dolphin bug. I am not sure if those blocks are suppose to be created when a new head item is created in the fields builder or not. I will have to run some tests. But as it looks now, the lack of any blocks on the page builder to display that data is the reason you don't see any.
https://www.deanbassett.com |
Yup.
I just tested. On my site if i add a new Block for profile fields, a block to display that data is also created in the page builder profile page.
For some reason yours are missing.
https://www.deanbassett.com |
Yup.
I just tested. On my site if i add a new Block for profile fields, a block to display that data is also created in the page builder profile page.
For some reason yours are missing.
Bummer, any suggestions? I already have members so I don't want to delete the current blocks and re-do them. Is there another way to create them?
I'm bummed. My site seems to have a lot of errors that others do not have and I can't seem to get them fixed. Do any developers offer a solution where they will go through my site and test and fix these bugs?
|
Not yet. I need to learn how to manually create them first.
But i have to ask the question. Did you delete any blocks from the page builders because you did not know what they were or we missing a language key?
https://www.deanbassett.com |
Not yet. I need to learn how to manually create them first.
But i have to ask the question. Did you delete any blocks from the page builders because you did not know what they were or we missing a language key?
No, I didn't. And thanks, I'm awaiting your response. :)
Let me know if you want to go through the rest of my site and fix other issues for a fee.
|
Ok. This is going to be complex. So will have to do in stages.
First i need information on the current blocks you have in the profile fields builder.
Run the following query in phpMyAdmin and post the results.
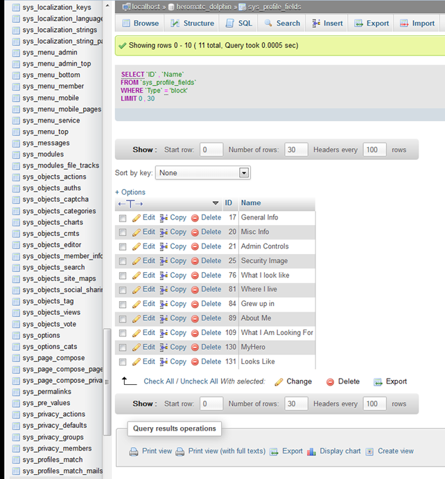
SELECT `ID`, `Name` FROM `sys_profile_fields` WHERE `Type` = 'block'
Next run this query and post the results.
SELECT * FROM `sys_page_compose` WHERE `Func`='PFBlock'
Once i have all the numbers i will be able to provide the proper queries to insert the blocks.
https://www.deanbassett.com |
|
Ok. Run the following queries in phpMyAdmin
UPDATE `sys_page_compose` SET `Column` = 0 WHERE `ID`=259; INSERT INTO `sys_page_compose` (`Page`, `Desc`, `Caption`, `Column`, `Order`, `Func`, `Content`, `DesignBox`, `ColWidth`, `Visible`, `MinWidth`, `Cache`) VALUES ('profile_info', 'Profile Fields Block', '_FieldCaption_Where I live_View', 0, 0, 'PFBlock', '81', 1, 0, 'non,memb', 0, 0), ('profile', 'Profile Fields Block', '_FieldCaption_Where I live_View', 0, 0, 'PFBlock', '81', 1, 0, 'non,memb', 0, 0), ('profile_info', 'Profile Fields Block', '_FieldCaption_About Me_View', 0, 0, 'PFBlock', '89', 1, 0, 'non,memb', 0, 0), ('profile', 'Profile Fields Block', '_FieldCaption_About Me_View', 0, 0, 'PFBlock', '89', 1, 0, 'non,memb', 0, 0), ('profile_info', 'Profile Fields Block', '_FieldCaption_What I look like_View', 0, 0, 'PFBlock', '76', 1, 0, 'non,memb', 0, 0), ('profile', 'Profile Fields Block', '_FieldCaption_What I look like_View', 0, 0, 'PFBlock', '76', 1, 0, 'non,memb', 0, 0), ('profile_info', 'Profile Fields Block', '_FieldCaption_What I Am Looking For_View', 0, 0, 'PFBlock', '109', 1, 0, 'non,memb', 0, 0), ('profile', 'Profile Fields Block', '_FieldCaption_What I Am Looking For_View', 0, 0, 'PFBlock', '109', 1, 0, 'non,memb', 0, 0);
Now go into dolphin admin to the languages and create the following 4 language keys.
Key = _FieldCaption_Where I live_View English Text = Where I live
Key = _FieldCaption_About Me_View English Text = About Me
Key = _FieldCaption_What I look like_View English Text = What I look like
Key = _FieldCaption_What I Am Looking For_View English Text = What I Am Looking For
Now go into the page builders to the Profile page.
You should see 4 blocks in the inactive area.
Where I live About Me What I look like What I Am Looking For
Each of those blocks will display the information for the profile fields under that block as setup in the profile fields. Drag those blocks onto the page where you want them to appear.
https://www.deanbassett.com |
I'm having trouble running the queries. I have tried to copy and paste it several times and even part at a time and keep getting the error - You have to choose at least one column to display.
What am I doing wrong?
|
It runs just fine for me.
I attached it as a text file instead. Try that.
https://www.deanbassett.com |
Oh. Wait. Your pasting it into the wrong tab in phpmyadmin
Make sure your select the SQL tab. Not the Query tab.
https://www.deanbassett.com |
Same error, I tried it several times. I tried clicking the Update Query also, but that didn't seem to do anything. |
PM me your cpanel access so i can get to phpmyadmin and the name of the database. I'll run the queries for you.
https://www.deanbassett.com |
This is where you want to be. The SQL tab.
 https://www.deanbassett.com |
Thank you, I was obviously on the Query tab. |
I am off to bed.
Hopefully it's all working for you now.
https://www.deanbassett.com |
I am off to bed.
Hopefully it's all working for you now.
It is, thank you very much!
|
Lacking caption in view profile tab located at www.yoursite.com/administration/fields.php thats underscore showed/langfile simply add caption manually it will be fine..
Screenhot below highlighted "Body Type" not present so i added it and save continue go on with the others and page will look clean and neat.
http://prntscr.com/yzot6
"Your future is created by what you do today, not tomorrow." @ www.dexpertz.net |
I'm not sure what I'm doing wrong. None of the information about a person (height, hair, DOB, etc.) except for the "Description" shows on the Profile or Profile Info page.
I checked the Fields Builder and it looks right there. But in the Page Builder I don't have the option to have the information displayed.
How do I get it to show on profile and/or profile info page?
Okay to fix this go to fields builder and click visitor drag and drop and in active blocks sample username nickname last name id etc... so here is the image

Hope it helps everyone having a hard time figuring out.
"Your future is created by what you do today, not tomorrow." @ www.dexpertz.net |
so when you view as visitor you can now see username nickname etc...
http://[Removed]/profile_info.php?ID=174
"Your future is created by what you do today, not tomorrow." @ www.dexpertz.net |
Ok. Run the following queries in phpMyAdmin
UPDATE `sys_page_compose` SET `Column` = 0 WHERE `ID`=259; INSERT INTO `sys_page_compose` (`Page`, `Desc`, `Caption`, `Column`, `Order`, `Func`, `Content`, `DesignBox`, `ColWidth`, `Visible`, `MinWidth`, `Cache`) VALUES ('profile_info', 'Profile Fields Block', '_FieldCaption_Where I live_View', 0, 0, 'PFBlock', '81', 1, 0, 'non,memb', 0, 0), ('profile', 'Profile Fields Block', '_FieldCaption_Where I live_View', 0, 0, 'PFBlock', '81', 1, 0, 'non,memb', 0, 0), ('profile_info', 'Profile Fields Block', '_FieldCaption_About Me_View', 0, 0, 'PFBlock', '89', 1, 0, 'non,memb', 0, 0), ('profile', 'Profile Fields Block', '_FieldCaption_About Me_View', 0, 0, 'PFBlock', '89', 1, 0, 'non,memb', 0, 0), ('profile_info', 'Profile Fields Block', '_FieldCaption_What I look like_View', 0, 0, 'PFBlock', '76', 1, 0, 'non,memb', 0, 0), ('profile', 'Profile Fields Block', '_FieldCaption_What I look like_View', 0, 0, 'PFBlock', '76', 1, 0, 'non,memb', 0, 0), ('profile_info', 'Profile Fields Block', '_FieldCaption_What I Am Looking For_View', 0, 0, 'PFBlock', '109', 1, 0, 'non,memb', 0, 0), ('profile', 'Profile Fields Block', '_FieldCaption_What I Am Looking For_View', 0, 0, 'PFBlock', '109', 1, 0, 'non,memb', 0, 0);
Now go into dolphin admin to the languages and create the following 4 language keys.
Key = _FieldCaption_Where I live_View English Text = Where I live
Key = _FieldCaption_About Me_View English Text = About Me
Key = _FieldCaption_What I look like_View English Text = What I look like
Key = _FieldCaption_What I Am Looking For_View English Text = What I Am Looking For
Now go into the page builders to the Profile page.
You should see 4 blocks in the inactive area.
Where I live About Me What I look like What I Am Looking For
Each of those blocks will display the information for the profile fields under that block as setup in the profile fields. Drag those blocks onto the page where you want them to appear.
Just remember the people have to have it set for others to see it as well!!! Just stumbled onto it. There are keys that come up and if they do not have it set for others to see they will not see it. Just FYI
It's a great day! |